# 市场权限-潜客列表
TIP
以下市场特指新媒体权限
# 新增潜客
可在潜客列表新增潜客(市场-新媒体权限—潜客列表) 录入潜客时,会对该资源进行查重。

# 潜客查重
- 微信查重校验,重复则不可录入。校验范围:先查本校区潜客池,再查全国正式资源(优先从本校区开始查)
- 在查重时如该资源存在于异校区,则系统会自动提醒该资源当前所属校区。

# 批量分配
- 市场可在此将潜客资源单个分配/批量分配给销售跟进,成功分配的资源在市场的潜客列表中的分配状态更新为已分配,同时该资源同步至相应的销售潜客列表

# 重新分配
潜客对应的市场专员/组长/主管&销售主管可重新对仍未转化(已有所属销售)的潜客资源(学生在状态为【待定】【有效】)进行重新分配。
选中该资源时,重新分配销售,点击确定,需校验资源在此销售名下是否超过15天,若未超过15天需二次弹窗确认,确认后不阻碍重新分配的操作。
资源成功重新分配后,被选中潜客资源从当前所属销售【潜客列表】转移至新分配的销售【潜客列表】。
新销售潜客列表中该潜客状态的默认为【首次】,保留之前销售的跟进记录,清空之前销售添加的下次跟进时间,被分配到潜客资源的销售重新跟进该资源。

# 查看
点击可查看该潜客资源的跟进页面

- 列表可进行快捷筛选: 3天内转化,15天内转化

- 列表可切换排序展示: 最新创建时间/最新分配时间

# 市场工作台新增统计潜客未分配
- 潜客未分配统计数值来源:统计自己及自己下级(若无下级只统计自己的)本月未分配的数据总和。
- 点击数字,从新标签页打开潜客列表,默认查询分配状态为:未分配,创建开始时间和结束时间是本月的数据

# 销售权限-潜客列表
- 涉及权限: 销售专员/销售组长/销售主管
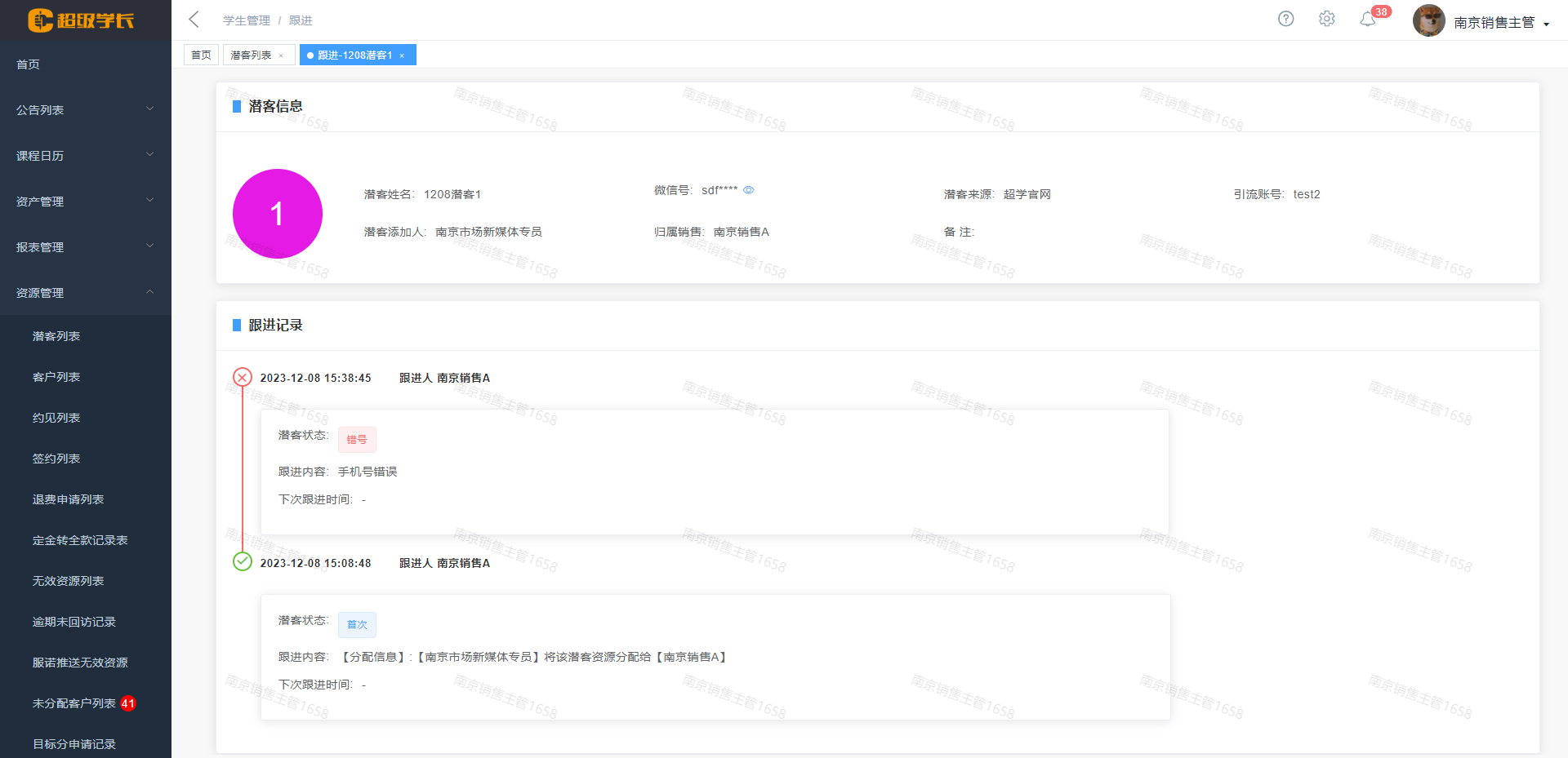
# 跟进潜客
销售可对分配给自己的潜客资源按一定的跟进周期规则进行跟进。可查看下级的跟进。

- 潜客状态: 市场分配给销售的潜客资源初始潜客状态为首次,新增跟进时必须更改潜客状态(单选),填写跟进内容和下次跟进时间方可保存并展示在跟进记录中,以时间轴形式展示
# 批量分配/重新分配
同市场下新媒体权限此功能

# 潜客资源转正式资源
销售为潜客资源添加手机号等必填项即可转为正式资源。 【转正式】时,同样需要对手机号进行查重。如该资源已经属于异校区资源,则可由异校区分校长/市场各部门主管对资源进行转校区。 进入【客户列表】,同正式资源流程一样进行跟进。



- 列表可进行快捷筛选: 3天内转化,15天内转化

- 列表可切换排序展示: 最新创建时间/最新分配时间

# 销售工作台统计潜客资源需跟进
潜客资源需跟进[今日]统计数值来源:统计自己今日待跟进(跟进日期是今天的)的潜客资源的数据。 点击数字,从新标签页打开潜客用户列表,默认查询分配状态为:销售为自己,下次跟进开始时间和下次跟进结束时间是今天的数据

# 分校长/总校长/全国总市场权限—潜客列表
数据范围: 分校长可查看本校区数据,总校长/全国总市场可查看所有校区数据
查看: 点击可查看该潜客资源的跟进页面
列表可进行快捷筛选: 3天内转化,15天内转化
← 介绍 潜客资源如何手动选择无效和结案状态 →